欢迎,
来看看我的最新作品!
所有作品一共 23 件

Push Pull 益智游戏
基于 Bubble Tea 打造的 TUI 益智游戏,透过移动、推、拉、回朔等功能与场景物件互动来解谜关卡。可于终端运行或透过 WASM 运行于浏览器(包含手机操作)。

SVG 像素画布
市面上缺乏轻量方便的 Pixel to SVG 绘图工具,准备网页使用的像素艺术素材往往需要繁琐的转换流程。 SVG 像素画布能直接将像素转换为 SVG,特别适合用来绘制小型图示或吉祥物。
- 容器化

multi-writer
基于 LiteLLM 服务与多位 AI 聊天,提出一个对话,平行比较与摘要回应。
- TypeScript
- Vue
- Shadcn UI

自动化表单视觉编辑器
工作上经常处理大量的表单栏位组合,牵扯到「模板样式」、「栏位依赖」、「多步骤」等费时费力的工作,因而促使我制作视觉化的自动化表单来解决重复性的表单问题。
View Transition 高光动画套件
一个轻量无依赖的 TypeScript 套件,利用 View Transitions API 创建流畅且高效能的高光动画过场。

VSCode SVG 行内预览插件
编辑行内 SVG 时总是很难看懂在编辑什么东西,所以制作一个即时渲染当下文件 SVG 代码功能方便快速预览。

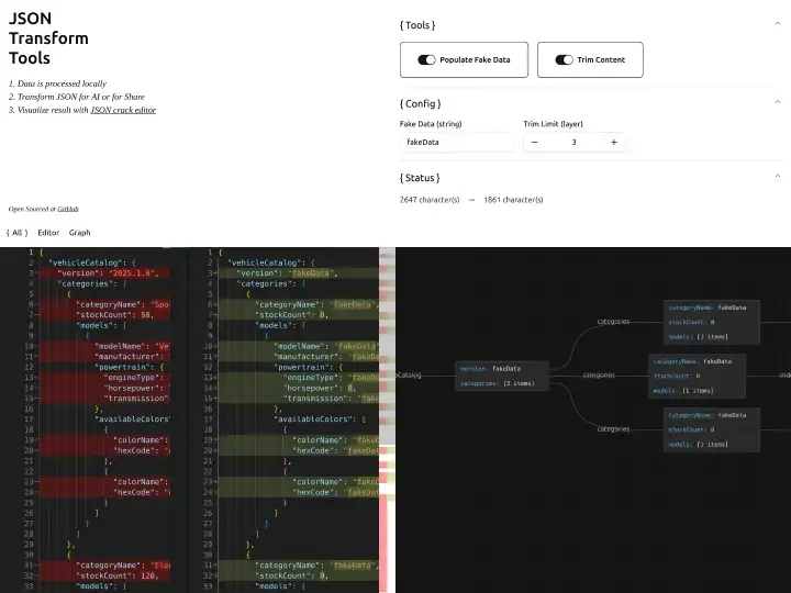
JSON 转换工具
在浏览器中将 JSON 转换为适合分享的格式,搭配 diff 编辑器与即时图表。
- 容器化

Pet Lover
搜寻和探索各种类品种与其子品种的狗狗。
AiSpace
Fullstack AI 聊天室,使用类似 Tinder 的方式滑动卡片进行随机配对并与 AI 交谈。
- TypeScript
- Nuxt(Vue)
- Supabase(Postgres)
- Shadcn UI
- Gemini AI
- Zod
- vee-validate

QR Code Printer
在浏览器上有效率地产生并汇出多个二维码为 PDF 档案方便印刷!
- 容器化

MyNote
一个全端现代笔记网站,会员系统采用 JWT 进行验证。
- TypeScript
- Nuxt(Vue)
- MySQL
- Drizzle ORM
- Shadcn UI
- Vitest
- Playwright
- Zod
- Vercel
- Edit Element
Edit Element
一个轻量级且灵活的 JavaScript/TypeScript 库,用于在 HTML 元素中新增就地编辑功能。
- TypeScript
- Vite
- Playwright
- changesets + tsup
- GPT Markdown 翻译器
GPT Markdown 翻译器
客制化的 Markdown 翻译器,使用 ChatGPT API 进行翻译,支援自订提示词、复制重复档案、避免重复翻译。主要供我的部落格使用,已翻译上百篇技术文章。
- ChatGPT AI
- 容器化

Letter 作品集模板
Letter 是一款简洁明了的主题,专为开发者和数位创意人士设计。透过纯 Markdown 格式分享线上履历、作品集甚至问答集。
尋星
推广本次中科大毕业展「尋星」,藉由心理测验探讨人与人之间合作寻求共识的旅途,让受测者了解自己在团队中可能的定位与能力趋势,至今达成上万人次测验绩效。

VueStore 商城
打造一个 SPA 架构的线上购物商城,具备商品展示、购物车(加入、调整数量、删除单笔或全部购物车项目)、套用优惠券、结帐、部落格等功能。
撿到寶
跟着六角学院同学们一起切课程题目,使用 Sass 编译客制化 Bootstrap 与使用 Astro 将资料与版面分离。
- 容器化
网页东东
担任远端助教期间,为了能够更快速齐全的回答同学的疑惑,因此建立了该部落格,至今已有 200 篇以上的相关文章描述前端相关技术。

三角東東
三角東東是我在大学时期与队员组成的一个设计团队,依照该团队的所设计的作品集,简单有效。
室内设计行销页面
赫綵设计学院需要一款单页行销页面宣传室内设计课程,因此从设计到前端都由我包办与沟通需求。
赫綵设计学院室内设计行销页面
赫綵设计学院需要一款多媒体网页设计班课程推销网页,因此从设计到前端都由我包办与沟通需求。

百工之藝
作为网页选手,我需要一个简单但不枯燥的版面可以让我在 2 小时内从发想到刻完,这是当时构想的文化题材方案。

台灣產業新勢力
作为网页选手,我需要一个简单但不枯燥的版面可以让我在 2 小时内从发想到刻完,这是当时构想的电店方案。